ATP-binding cassette sub-family C member 4 (ABCC4), also known as the multidrug resistance-associated protein 4 (MRP4) or multi-specific organic anion transporter B (MOAT-B), is a protein that in humans is encoded by the ABCC4 gene.[5][6]
ABCC4 acts as a regulator of intracellular cyclic nucleotide levels and as a mediator of cAMP-dependent signal transduction to the nucleus.[7] MRP4/ABCC4 also transports prostaglandins, for example PGE2, out of the cell where they can bind receptors.[8]
MRP4/ABCC4 expression is dysregulated in several cancers [9][10][11] and is also upregulated in peritoneal endometriosis.[12]
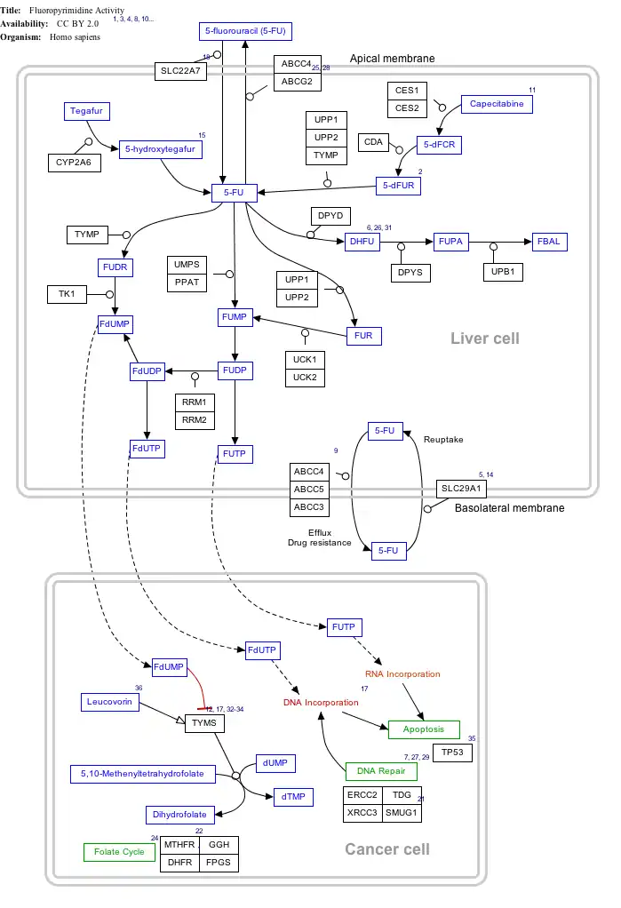
Interactive pathway map
Click on genes, proteins and metabolites below to link to respective articles.[§ 1]
[[File:
|alt=Fluorouracil (5-FU) Activity
edit]]
Fluorouracil (5-FU) Activity
edit
See also
References
- ^ a b c GRCh38: Ensembl release 89: ENSG00000125257 – Ensembl, May 2017
- ^ a b c GRCm38: Ensembl release 89: ENSMUSG00000032849 – Ensembl, May 2017
- ^ "Human PubMed Reference:". National Center for Biotechnology Information, U.S. National Library of Medicine.
- ^ "Mouse PubMed Reference:". National Center for Biotechnology Information, U.S. National Library of Medicine.
- ^ "Entrez Gene: ATP-binding cassette".
- ^ Lee K, Belinsky MG, Bell DW, Testa JR, Kruh GD (July 1998). "Isolation of MOAT-B, a widely expressed multidrug resistance-associated protein/canalicular multispecific organic anion transporter-related transporter". Cancer Research. 58 (13): 2741–7. PMID 9661885.
- ^ Sassi Y, Lipskaia L, Vandecasteele G, Nikolaev VO, Hatem SN, Cohen Aubart F, Russel FG, Mougenot N, Vrignaud C, Lechat P, Lompré AM, Hulot JS (August 2008). "Multidrug resistance-associated protein 4 regulates cAMP-dependent signaling pathways and controls human and rat SMC proliferation". The Journal of Clinical Investigation. 118 (8): 2747–57. doi:10.1172/JCI35067. PMC 2467383. PMID 18636120.
- ^ Reid G, Wielinga P, Zelcer N, van der Heijden I, Kuil A, de Haas M, et al. (2003). "The human multidrug resistanceprotein MRP4 functions as a prostaglandin efflux transporter and is inhibited by nonsteroidal antiinflammatory drugs". Proc Natl Acad Sci U S A. 100 (16): 9244–9. Bibcode:2003PNAS..100.9244R. doi:10.1073/pnas.1033060100. PMC 170903. PMID 12835412.
- ^ Ho LL, Kench JG, Handelsman DJ, Scheffer GL, Stricker PD, Grygiel JG, et al. (2008). "Androgen regulation of multidrugresistance-associated protein 4 (MRP4/ABCC4) in prostate cancer". Prostate. 68 (13): 1421–9. doi:10.1002/pros.20809. PMID 18615486. S2CID 42717909.
- ^ Copsel S, Garcia C, Diez F, Vermeulem M, Baldi A, Bianciotti LG, et al. (2011). "Multidrug resistance protein 4(MRP4/ABCC4) regulates cAMP cellular levels and controls human leukemia cellproliferation and differentiation". J Biol Chem. 286 (9): 6979–88. doi:10.1074/jbc.m110.166868. PMC 3044954. PMID 21205825.
- ^ Holla VR, Backlund MG, Yang P, Newman RA, DuBois RN. Regulation of prostaglandin transporters in colorectalneoplasia. Cancer Prev Res (Phila). 2008;1(2) 93-9.
- ^ Gori I, Rodriguez Y, Pellegrini C, Achtari C, Hornung D, Chardonnens E, Wunder D, Fiche M, Canny GO (2013). "Augmented epithelial multidrug resistance-associated protein 4 expression in peritoneal endometriosis: regulation by lipoxin A(4)". Fertil Steril. 99 (7): 1965–1973.e2. doi:10.1016/j.fertnstert.2013.01.146. PMID 23472950.
Further reading
- Guey LT, García-Closas M, Murta-Nascimento C, Lloreta J, Palencia L, Kogevinas M, Rothman N, Vellalta G, Calle ML, Marenne G, Tardón A, Carrato A, García-Closas R, Serra C, Silverman DT, Chanock S, Real FX, Malats N (February 2010). "Genetic susceptibility to distinct bladder cancer subphenotypes". European Urology. 57 (2): 283–92. doi:10.1016/j.eururo.2009.08.001. PMC 3220186. PMID 19692168.
- Rose JE, Behm FM, Drgon T, Johnson C, Uhl GR (2010). "Personalized smoking cessation: interactions between nicotine dose, dependence and quit-success genotype score". Molecular Medicine. 16 (7–8): 247–53. doi:10.2119/molmed.2009.00159. PMC 2896464. PMID 20379614.
- Rodríguez-Nóvoa S, Labarga P, Soriano V, Egan D, Albalater M, Morello J, Cuenca L, González-Pardo G, Khoo S, Back D, Owen A (June 2009). "Predictors of kidney tubular dysfunction in HIV-infected patients treated with tenofovir: a pharmacogenetic study". Clinical Infectious Diseases. 48 (11): e108-16. doi:10.1086/598507. PMID 19400747.
- Holmes MV, Shah T, Vickery C, Smeeth L, Hingorani AD, Casas JP (2009). Luo Y (ed.). "Fulfilling the promise of personalized medicine? Systematic review and field synopsis of pharmacogenetic studies". PLOS ONE. 4 (12): e7960. Bibcode:2009PLoSO...4.7960H. doi:10.1371/journal.pone.0007960. PMC 2778625. PMID 19956635.
- Knauer MJ, Urquhart BL, Meyer zu Schwabedissen HE, Schwarz UI, Lemke CJ, Leake BF, Kim RB, Tirona RG (February 2010). "Human skeletal muscle drug transporters determine local exposure and toxicity of statins". Circulation Research. 106 (2): 297–306. doi:10.1161/CIRCRESAHA.109.203596. PMID 19940267.
- Jedlitschky G, Cattaneo M, Lubenow LE, Rosskopf D, Lecchi A, Artoni A, Motta G, Niessen J, Kroemer HK, Greinacher A (March 2010). "Role of MRP4 (ABCC4) in platelet adenine nucleotide-storage: evidence from patients with delta-storage pool deficiencies". The American Journal of Pathology. 176 (3): 1097–103. doi:10.2353/ajpath.2010.090425. PMC 2832132. PMID 20133816.
- Saito A, Kawamoto M, Kamatani N (June 2009). "Association study between single-nucleotide polymorphisms in 199 drug-related genes and commonly measured quantitative traits of 752 healthy Japanese subjects". Journal of Human Genetics. 54 (6): 317–23. doi:10.1038/jhg.2009.31. PMID 19343046.
- Hosgood HD, Menashe I, He X, Chanock S, Lan Q (December 2009). "PTEN identified as important risk factor of chronic obstructive pulmonary disease". Respiratory Medicine. 103 (12): 1866–70. doi:10.1016/j.rmed.2009.06.016. PMC 2783799. PMID 19625176.
- Ban H, Andoh A, Imaeda H, Kobori A, Bamba S, Tsujikawa T, Sasaki M, Saito Y, Fujiyama Y (October 2010). "The multidrug-resistance protein 4 polymorphism is a new factor accounting for thiopurine sensitivity in Japanese patients with inflammatory bowel disease". Journal of Gastroenterology. 45 (10): 1014–21. doi:10.1007/s00535-010-0248-y. PMID 20393862. S2CID 586429.
- Kucka M, Kretschmannova K, Murano T, Wu CP, Zemkova H, Ambudkar SV, Stojilkovic SS (February 2010). "Dependence of multidrug resistance protein-mediated cyclic nucleotide efflux on the background sodium conductance". Molecular Pharmacology. 77 (2): 270–9. doi:10.1124/mol.109.059386. PMC 2812068. PMID 19903828.
- Aleksunes LM, Yeager RL, Klaassen CD (July 2009). "Application of multivariate statistical procedures to identify transcription factors that correlate with MRP2, 3, and 4 mRNA in adult human livers". Xenobiotica. 39 (7): 514–22. doi:10.1080/00498250902952514. PMC 2698955. PMID 19480556.
- Ming X, Thakker DR (February 2010). "Role of basolateral efflux transporter MRP4 in the intestinal absorption of the antiviral drug adefovir dipivoxil". Biochemical Pharmacology. 79 (3): 455–62. doi:10.1016/j.bcp.2009.08.029. PMID 19735648.
- Brüggemann M, Trautmann H, Hoelzer D, Kneba M, Gökbuget N, Raff T (December 2009). "Multidrug resistance-associated protein 4 (MRP4) gene polymorphisms and treatment response in adult acute lymphoblastic leukemia". Blood. 114 (26): 5400–1, author reply 5401–2. doi:10.1182/blood-2009-09-243741. PMID 20018925.
- Clemente MI, Alvarez S, Serramía MJ, Turriziani O, Genebat M, Leal M, Fresno M, Muñoz-Fernández MA (2009). "Non-steroidal anti-inflammatory drugs increase the antiretroviral activity of nucleoside reverse transcriptase inhibitors in HIV type-1-infected T-lymphocytes: role of multidrug resistance protein 4". Antiviral Therapy. 14 (8): 1101–11. doi:10.3851/IMP1468. PMID 20032540. S2CID 30947345.
- Radilova H, Libra A, Holasova S, Safarova M, Viskova A, Kunc F, Buncek M (October 2009). "COX-1 is coupled with mPGES-1 and ABCC4 in human cervix cancer cells". Molecular and Cellular Biochemistry. 330 (1–2): 131–40. doi:10.1007/s11010-009-0126-1. PMID 19399588. S2CID 25586752.
- Low SK, Kiyotani K, Mushiroda T, Daigo Y, Nakamura Y, Zembutsu H (October 2009). "Association study of genetic polymorphism in ABCC4 with cyclophosphamide-induced adverse drug reactions in breast cancer patients". Journal of Human Genetics. 54 (10): 564–71. doi:10.1038/jhg.2009.79. PMID 19696793.
- Ansari M, Sauty G, Labuda M, Gagné V, Laverdière C, Moghrabi A, Sinnett D, Krajinovic M (August 2009). "Polymorphisms in multidrug resistance-associated protein gene 4 is associated with outcome in childhood acute lymphoblastic leukemia". Blood. 114 (7): 1383–6. doi:10.1182/blood-2008-11-191098. PMID 19515727.
- Yuasa I, Umetsu K, Matsusue A, Nishimukai H, Harihara S, Fukumori Y, Saitou N, Jin F, Chattopadhyay PK, Henke L, Henke J (July 2010). "A Japanese-specific allele in the GALNT11 gene". Legal Medicine. 12 (4): 208–11. doi:10.1016/j.legalmed.2010.04.001. PMID 20547088.
- Moyer AM, Sun Z, Batzler AJ, Li L, Schaid DJ, Yang P, Weinshilboum RM (March 2010). "Glutathione pathway genetic polymorphisms and lung cancer survival after platinum-based chemotherapy". Cancer Epidemiology, Biomarkers & Prevention. 19 (3): 811–21. doi:10.1158/1055-9965.EPI-09-0871. PMC 2837367. PMID 20200426.
- Xu S, Weerachayaphorn J, Cai SY, Soroka CJ, Boyer JL (July 2010). "Aryl hydrocarbon receptor and NF-E2-related factor 2 are key regulators of human MRP4 expression". American Journal of Physiology. Gastrointestinal and Liver Physiology. 299 (1): G126-35. doi:10.1152/ajpgi.00522.2010. PMC 2904108. PMID 20395535.
External links
|
|---|
| A | |
|---|
| B | |
|---|
| C | |
|---|
| D | |
|---|
| E | |
|---|
| F | |
|---|
| G | |
|---|
see also ABC transporter disorders |